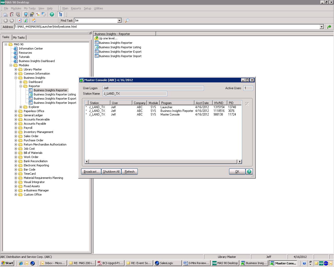
Did you know that you could send a message to everyone currently logged into MAS? Just open the Master Console by clicking on the computer monitor icon at the top menu or by going to Library Master/Main/Master Console. You will get a screen that pops up and shows you everyone that is currently logged into MAS. In the lower right hand corner you will see a button called Broadcast. Simply type in your message and click the Send Message button. Your message will appear on the screen for all that are logged in…
There are lots of neat and useful things available to you in MAS that you may not know about. Give your account manager or our support department a call and let us know what else you might be interested in finding out about.
About the Author

For over 20 years now, Jeff Land has been in and around the MAS90 world. Initially as an end user and for the last 15 years as part of BCSProsoft as a consultant, Support Manager and for the last 5 years has held the title of Director of Customer Services. Jeff’s dedication to the customer experience has lead the BCSProsoft Account Management and Support teams to be the best in the country.
When Jeff steps away from his responsibilities at BCSProsoft, he can be found at his home in the country with his wife Laura and beautiful daughter London. Jeff’s favorite hobby is playing his guitar and continues to lead one of San Antonio’s premier rock bands for going on 18 years.
For over 20 years now, Jeff Land has been in and around the MAS90 world. Initially as an end user and for the last 15 years as part of BCSProsoft as a consultant, Support Manager and for the last 5 years has held the title of Director of Customer Services. Jeff’s dedication to the customer experience has lead the BCSProsoft Account Management and Support teams to be the best in the country.
When Jeff steps away from his responsibilities at BCSProsoft, he can be found at his home in the country with his wife Laura and beautiful daughter London. Jeff’s favorite hobby is playing his guitar and continues to lead one of San Antonio’s premier rock bands for going on 18 years.
